
CAST XFP ANALOGUE ADDRESSABLE FIRE ALARM PANEL
Page 4 of 16 Commissioning/Programming Quick Start Guide Approved Document No. DFU5020010 Rev 4
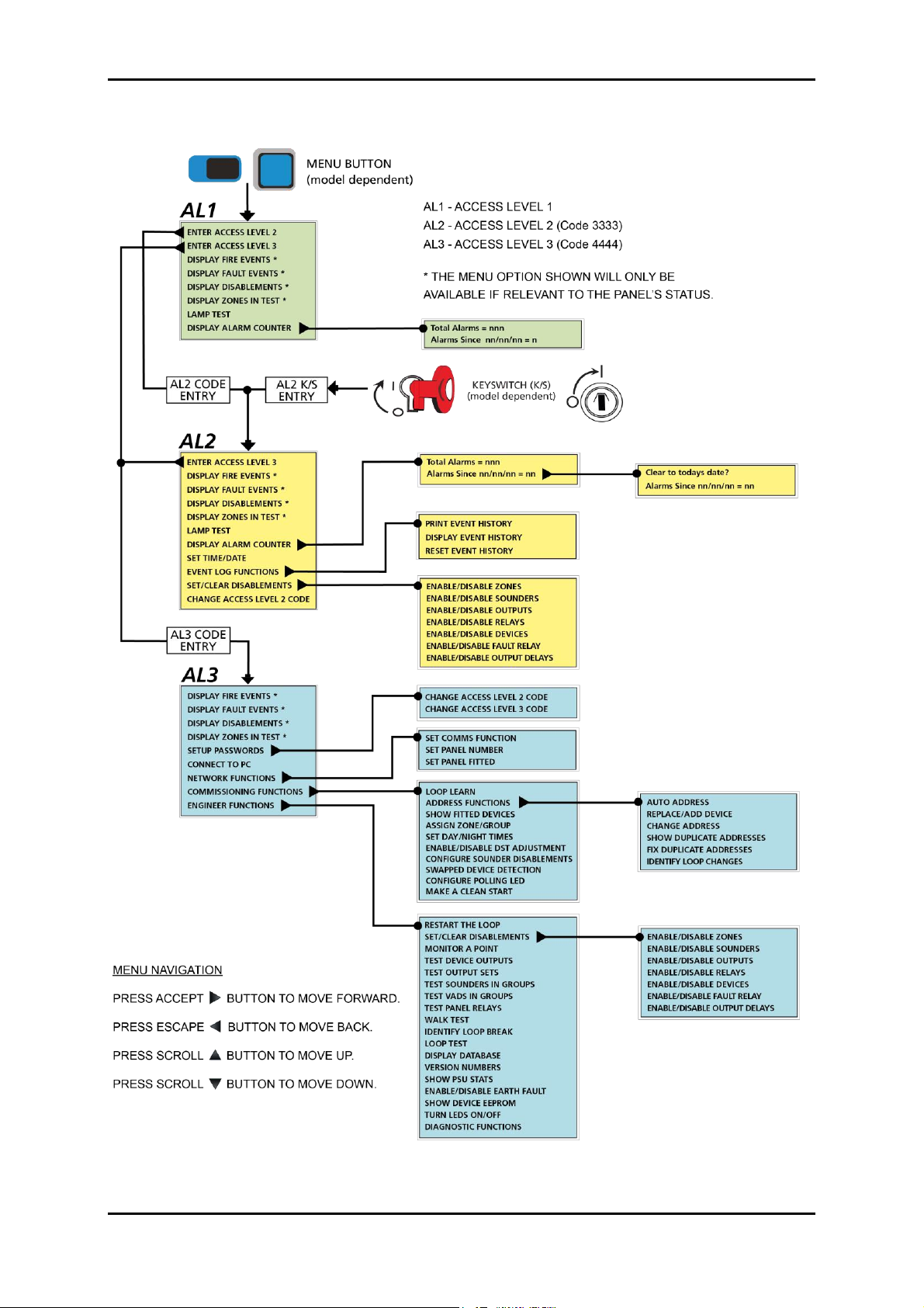
1 Commissioning/Programming Overview
This quick start commissioning/programming guide for the CAST XFP 16 and 32 zone panels details a
procedure for creating a named, zoned, ‘one out, all out’ fire alarm system and is summarised in
sequential order below:
Commission the panel by carrying out an auto address or loop learn.
Install the XFP Programming Tools and connect the PC laptop to the panel.
Load the auto address or loop learn data from the panel to the PC laptop.
Name the loop devices.
Name the Zones and assign loop devices to Zones/Groups/Sets.
Edit the Group configuration.
Enter the site details.
Save the ‘config data file’ from the PC laptop to the panel.
Note: Further custom configuration is possible using the XFP Programming tools but is beyond the
scope of this quick start guide.
2 Pre-Commissioning Checks at the Panel
Before commissioning, ensure the following checks have been carried out at the panel.
Check the continuity on the negative (-ve) line of the device loop(s) to ensure they are fault free.
Note: Loop isolators are in the positive (+ve) line, therefore continuity cannot be tested.
Connect all loop wiring to the panel (either 1 or 2 loops dependent on CAST XFP model).
Connect mains and standby battery supplies to the panel.
Upon powering up, the panel’s display will show a number of start-up messages detailing,
time/date, panel protocol, any faults, etc.
Investigate and rectify any faults reported on the panel’s display.
After all faults have been cleared, proceed to commission the panel.
IMPORTANT NOTE
THIS QUICK START GUIDE IS FOR AUTHORISED SYSTEM ENGINEERS FAMILIAR
WITH ANALOGUE FIRE ALARM SYSTEMS AND FIRE ALARM STANDARDS.
ENSURE YOU HAVE ATTENDED C-TEC’S AUTHORISED TRAINING COURSE
BEFORE USING THE XFP PROGRAMMING TOOLS (PART NO. XFP507).
IF YOU ARE IN ANY DOUBT WHATSOEVER ABOUT ANY DETAILS PROVIDED IN
THIS QUICK START GUIDE, REFER TO THE CAST XFP ENGINEERING MANUALS
(DFU5010000 –16 ZONE PANEL & DFU5010020 –32 ZONE PANEL).